실업급여의 수급조건과 신청절차
실업급여란 고용보험을 가입한 근로자가 실직한 경우 재취업 활동을 하는 기간에 소정의 급여를 지급하여 실업으로 인한 생계불안을 극복하고 생활의 안정을 도와주고, 재취업의 기회를 지원해주는 제도입니다. 이 실업급여는 구직급여와 취업 촉진 수당으로 나누어져 있습니다.
실업급여는 실업에 대한 위로금 또는 고용보험료 납부의 대가로 지급되는것이 아니므로, 실업이라는 사태에 대해서 취업하지 못한 기간에 대한 적극적인 재취업활동을 한 사실이 확인(실업인정)하고 지급을 하는것 입니다.
즉 실업급여는 실업과 재취업 사이의 생활불안정 지원하고, 재취업을 할 수 있는 도움을 주기 위한 제도라고 할 수 있습니다.
![]() |
| 실업급여의 분류 |
실업급여의 수급 조건
실업급여는 구직급여와 취업촉진 수당으로 나뉘어지는데요. 각각 종류에 따라서 수급조건에 따라서 실업급여를 받을 수 있습니다.
1) 구직급여
구직급여는 고용보험 적용사업장에서 실직전 18개월 (초단기 근로자의 경우 24개월) 중 피보험 단위 기간이 통산하여 180일 이상 근무하고, 근로의 의사 및 능력이 있고 (비자발적 이직), 적극적인 재취업활동(재취업활동을 하지 않는 경우 미지급)에도 불구하고 취업하지 못한 상태이며 수급자격 제한사유에 해당하지 않는사람에게 지급됩니다.
즉, 고용보험 가입회사에서 실직 전 18개월 동안 180일 이상 근무하다가 회사의 경영악화등 비자발적인 사유로 실직 또는 이직하게 된 경우, 적극적 재취업활동을 하고 있는 전제로 지급을 받을 수 있습니다.
ㄱ. 구직급여를 지급받기 위한 요건 정리
* 피보험 단위기간 180일
= 소정근로시간, 유급휴일, 휴업수당을 지급받은 날을 포함한 180일 (6개월)
* 비자발적인 이직관련
비자발적인 이직의 경우에는 다양하게 따져봐야 하는데요. 아래 고용 보험법의 시행규칙 제101조 2항 별표2 에 따라 다음 내용에 맞춰서 살펴보시면 좋습니다
수급자격이 제한되지 아니하는 정당한 이직사유 (시행규칙 제 101조 제2항 별표2)
1. 다음 각 목의 어느 하나에 해당하는 사유가 이직일 전 1년 이내에 2개월 이상 발생한 경우
가. 실제 근로조건이 채용 시 제시된 근로조건이나 채용 후 일반적으로 적용받던 근로조건보다 낮아지게 된 경우
나. 임금체불이 있는 경우
다. 소정근로에 대하여 지급받은 임금이 「최저임금법」에 따른 최저임금에 미달하게 된 경우
라. 「근로기준법」 제53조에 따른 연장 근로의 제한을 위반한 경우
마. 사업장의 휴업으로 휴업 전 평균임금의 70퍼센트 미만을 지급받은 경우
2. 사업장에서 종교, 성별, 신체장애, 노조활동 등을 이유로 불합리한 차별대우를 받은 경우
3. 사업장에서 본인의 의사에 반하여 성희롱, 성폭력, 그 밖의 성적인 괴롭힘을 당한 경우
3의2. 「근로기준법 」 제76조의2에 따른 직장 내 괴롭힘을 당한 경우
4. 사업장의 도산ㆍ폐업이 확실하거나 대량의 감원이 예정되어 있는 경우
5. 다음 각 목의 어느 하나에 해당하는 사정으로 사업주로부터 퇴직을 권고받거나, 인원 감축이 불가피하여 고용조정계획에 따라 실시하는 퇴직 희망자의 모집으로 이직하는 경우
가. 사업의 양도ㆍ인수ㆍ합병
나. 일부 사업의 폐지나 업종전환
다. 직제개편에 따른 조직의 폐지ㆍ축소
라. 신기술의 도입, 기술혁신 등에 따른 작업형태의 변경
마. 경영의 악화, 인사 적체, 그 밖에 이에 준하는 사유가 발생한 경우
6. 다음 각 목의 어느 하나에 해당하는 사유로 통근이 곤란(통근 시 이용할 수 있는 통상의 교통수단으로는 중 하나에 해당하는 사유로 통근이 곤란(통근 시 이용할 수 있는 통상의 교통수단으로는 사업장으로의 왕복에 드는 시간이 3시간 이상인 경우를 말한다)하게 된 경우
가. 사업장의 이전
나. 지역을 달리하는 사업장으로의 전근
다. 배우자나 부양하여야 할 친족과의 동거를 위한 거소 이전
라. 그 밖에 피할 수 없는 사유로 통근이 곤란한 경우
7. 부모나 동거 친족의 질병ㆍ부상 등으로 30일 이상 본인이 간호해야 하는 기간에 기업의 사정상 휴가나 휴직이 허용되지 않아 이직할 경우
8. 「산업안전보건법」 제2조제7호에 따른 "중대재해"가 발생한 사업장으로서 그 재해와 관련된 고용노동부장관의 안전보건상의 시정명령을 받고도 시정기간까지 시정하지 아니하여 같은 재해 위험에 노출된 경우
9. 체력의 부족, 심신장애, 질병, 부상, 시력ㆍ청력ㆍ촉각의 감퇴 등으로 피보험자에게 주어진 업무를 수행하게 하는 것이 곤란하고, 기업의 사정상 업무종류의 전환이나 휴직이 허용되지 않아 이직한 것이 의사의 소견서, 사업주 의견 등에 근거하여 객관적으로 인정되는 경우
10. 임신, 출산, 만 8세 이하 또는 초등학교 2학년 이하의 자녀의 육아, 「병역법」에 따른 의무복무 등으로 업무를 계속적으로 수행하기 어려운 경우로서 사업주가 휴가나 휴직을 허용하지 않아 이직한 경우
11. 사업주의 사업 내용이 법령의 제정ㆍ개정으로 위법하게 되거나 취업 당시와는 달리 법령에서 금지하는 재화 또는 용역을 제조하거나 판매하게 된 경우
12. 정년의 도래나 계약기간의 만료로 회사를 계속 다닐 수 없게 된 경우
13. 그 밖에 피보험자와 사업장 등의 사정에 비추어 그러한 여건에서는 통상의 다른 근로자도 이직했을 것이라는 사실이 객관적으로 인정되는 경우
위의 내용과 비슷한 경우로 퇴직을 하셨다면 실업급여를 신청할 수 있으므로 해당 규칙에 대하여 잘 살펴보시고, 가장 비슷한 사례에 적용된다면 해당 내용으로 상담을 받아보실 수 있습니다.
2) 실업급여 지급액의 계산 방법
실업급여의 지급은 현재 (2021년) 계산방법은 다음과 같습니다. 네이버 계산기등으로 편리하게 계산도 가능해서 예시로 한번 담아봤습니다
퇴직전 평균임금 60% * 소정급여일수
1일 급여 상한액은 66,000원 // 하안액은 퇴직당시 최저임금법상 시간급 최저임금의 80% X 1일 소정근로시간(8시간)
![]() |
| 실업급여 모의계산 |
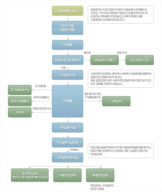
3) 실업급여 신청 방법
![]() |
| 실업급여 신청 절차 |
간단히 정리해보면 다음과 같은데요.
이직 및 상실신고 (근로복지공단) -> 구직등록(워크넷) -> 고용센터 방문 -> 수급자격 신청 -> 구직급여 신청 -> 구직활동 -> 구직급여 지급
이직확인서 및 고용보험 피보험상실신고서를 관할근로복지공단에 신고하고, 워크넷에 직접 구직등록을 진행하고, 수급자격 신청을 위해 온라인 교육등을 받고, 수급자격이 인정되면 교육 및 재취업을 위한 활동을 꾸준히 하셔야지 구직급여가 지급된다는 점을 기억해두시고, 고용센터와 꾸준히 소통을 해야합니다.
![]() |
| 실업급여 신청절차 안내 |
고용보험법 제40조에 따른 요건을 충족하여 실업급여를 신청하고자 할 경우, 퇴사 후 지체없이 거주지 관할 고용센터에 방문하여 실업을 신고하고 실업급여 수급자격 인정을 신청하면 되며, 퇴직 당시 연령과 고용보험 가입기간에 따라 120일~270일의 범위 내에서 퇴직 전 평균임금의 60%가 지급됩니다.
※ 실업급여는 이직일의 다음날부터 12개월을 초과하면 소정급여일수가 남아있더라도 지급을 받을 수 없음
[실업급여 신청방법]
① 전산망(www.work.go.kr)을 통하여 구직신청을 하고,
② 거주지 관할 고용센터를 방문(신분증 지참)하여 고용센터에서 실시하는 실업급여 신청자 취업지원 설명회 참석
※ www.ei.go.kr에서 실업급여 수급 설명회 온라인 교육 수강 가능
③ 고용센터에서 실시하는 취업지원 설명회에 따라 수급자격인정신청서 및 재취업활동계획서 작성·제출
※ 워크넷으로 구직등록 후 방문시 워크넷 활용교육 및 구직표 작성시간을 면제받을 수 있음
④ 취업지원 설명회 종료 후, 개별상담을 거쳐 추후 일정에 대하여 안내받은 후 귀가
⑤ 관할 고용센터는 원칙적으로 접수 후 14일 이내에 수급자격 인정여부를 결정, 통지
설명일시 일자 : 월, 화, 수, 목, 금
장소 : 실업급여 설명회장(인천고용센터 1층)
시간 : (업무일 기준 월~금) 14:00 (1일 1회 운영. 최소 1시간 이전에 센터1층 수급자격상담창구에서 초기상담 마치셔야 입장가능하며 교육시간 개시이후 또는 인원초과로 입장 못할 시 다음날 교육 참여하셔야 합니다.)
4) 취업촉진수당
취업촉진수당은은 구직급여 수급자의 빠른 재취업을 장려하기 위한 것으로 근로의욕을 높이는 일종의 인센티브 지급이라고 할 수 있습니다. 조기재취업수당, 직업능력개발수당, 광역구직활동비, 이주비등으로 구성되어 있습니다.
취업촉진수당의 경우에는 구직급여를 받고 있는 도중 재취업에 성공한 경우, 직업안정기관에서 지시한 직업능력개발훈련을 받는 경우등에 대하여 지급을 합니다.
5) 실업급여 부정수급과 관련된 주의할점
실업급여의 경우에는 부정수급으로 많은 문제가 되는데요. 이러한 내용들이 뉴스에 나오면서 실업급여의 조건들 더욱 더 까다롭게 만들고, 실제로 필요한 사람들이 실업급여의 혜택을 제대로 받기 어려워 하는 상황까지도 만들고 있으므로 주의를 할 필요가 있습니다.
실업급여의 부정수급은은 유형에 따라 수급자격신청이 없는 경우, 실업인정의 경우, 기타 허위신고등의 유형으로 나누어 지는데요.
아래 해당 몇몇 유형에 따른 내용을 미리 확인하시고 실업급여 부정수급으로 인한 불이익을 받지 않도록 주의하시길 바랍니다. (부정수급의 경우에는 실업급여의 부정수급액 반환 뿐만 아니라, 최대 5년이하의 징역 또는 5천만원 이하의 벌급이 부과될 수 있습니다. )
* 피보험자격 취득 및 상실을 허위로 신고한 경우
* 급여기초임금일액산정의 기초가 되는 임금액을 과다하게 기재한 경우
* 이직사유를 허위로 기재한 경우
* 취업상태에서 실업하였다고 신고하는 경우
* 취업한 사실을 숨기고 계속 실업인정을 받는 경우
* 자신의 근로에 의한 소득의 미신고 및 허위 신고
* 재취업 활동 여부를 허위로 신고한 경우
* 확정된 취직 또는 자영업 개시 사실을 미신고한 경우
* 취업촉진수당 수급을 위해 각종 허위신고를 한 경우
* 상병급여 수급을 위해 각종 허위 신고를 한 경우





0 댓글